Új cikk létrehozása
Elérése: Törzsadatok -> Cikk törzs ->
(Új) gomb
Ebben a leírásban az szerepel, hogyan lehetséges új cikket létrehozni a Cikk törzsben. A különböző ablakokhoz, fülekhez tartozó leírásokat a hozzájuk kapcsolódó linkekre kattintva érheti el.
Új cikk létrehozásakor a megjelenő ablakban az alábbi fülekkel találkozhat: (ezeket alább részletesen bemutatjuk):
- Az Általános adatok fülön töltse ki az ott található mezőket, melyek közül a kék háttérszínnel jelölt mezők megadása kötelező! Kódolt cikkszám generálásához kattintson a
(Cikkszám kódoló) gombra! ( A cikkszám kódoló használatáról bővebben a A cikkszám pozíciók használata egy cikk kódolt cikkszámának generálásához c. fejezetben.) - Anyaglista gyártmányként vagy feldolgozás eredményeként fül: csak abban az esetben látható, ha be van jelölve a Gyártmány: Itt adja meg az alapanyagokat, hozzávalókat és a gyártással járó műveleteket.
Fontos! Az Anyag listába kizárólag olyan cikket adhat hozzá, amit korábban már cikként rögzített a rendszerben, és az Engedélyezett:
jelölőnégyzet be van nála pipálva!
- A Nyelvi adatok fülön szükség esetén írja be a megfelelő idegen nyelvű kifejezéseket. A cikk magyar nyelvű neve és hosszú neve az Általános adatok fülön kötelezően megadottal megegyező lesz, automatikusan kitöltődik.
- Az Árak fülön rögzítse a cikkhez tartozó árakat és esetleges kedvezményeket!
- A Képek fülön szükség esetén töltsön be cikkhez tartozó meglévő kép(ek)et.
- A Webáruház adatok fülön szükség esetén töltse ki az ott található mezőket.
- A Szállítók fülön adhat hozzá Szállító(ka)t, aki(k) szállítja/szállítják az Ön cégének a terméket.
- A Me. -váltások fülön mennyiségi egység átváltásokat rögzíthet.
- A További EAN kódok fülön megadhat az Általános adatok fülön opcionálisan megadott 1 db EAN kód mellé továbbiakat is.
- A Vásárlói tájékoztató és megjegyzés sablonok fülön megadhat olyan sablonokat, melyek egy nyomtatandó bizonylaton, számlán jelennek meg a cikk alatt.
- A Pénzügyi adatok fülön szükség esetén válassza ki a főkönyvi számokat, és írja be a Kulcs-Soft munkaszámot.
- Termékdíjak fülön termékdíjat adhat a termékhez.
- Készletszintek fülön adható meg a Minimum, Maximum és Optimális készlet adatok, telephelyenkénti bontásban.
- Csomagolóanyagok vagy csoportos termékek, csomagolási egységek fülön a termékhez rögzíthet csomagolóanyagokat, csoportos termék cikkeit avagy csomagolási egységet.
- Cikkszám élettörténet fül
- Helyettesítő cikkek fülön az adott cikkhez helyettesítő termékeket tud megadni.
- Projekt sablonok fülön rendelhet a cikkhez alapértelmezett projekt sablont, és további projektsablonokat. A Csoportos termék készletkezelésű cikk esetében ez az opció nem elérhető.
- A mezők kitöltése után kattintson a
(Rögzít) gombra! Ha mégsem szeretné rögzíteni a cikket, kattintson a
(Mégsem) gombra! Ekkor az összes beírt mező tartalma el fog veszni!
Fontos! Új cikk felvételét követően a cikk már létezik a Cikk törzsben, azonban készleten még nincs belőle, emiatt a Cikk törzs listájában csak akkor jelenhet meg, ha az alsó opciólistából kivesszük a pipát a Készleten, és cikk adataitól függően az Engedélyezett jelölőnégyzetből!
Új cikk létrehozása - Általános adatok fül

Mező név |
Tartalom |
Cikkszám |
A cikk cikkszáma. Előállítása lehet automatikus számozású beállítható előtaggal, cikkszám törzsadatok alapján generált (amennyiben a cikkszám egyes pozíciói saját jelentéssel bírnak, ezek felvehetők a törzsadatok közé, így pozícióról-pozícióra generálható a cikkszám) vagy kézi kitöltésű. Bizonylat tétel rögzítéskor lehetőség van a cikk cikkszám kód alapján történő kiválasztására is. |
Név |
A cikk neve. A nyomtatott bizonylatokon ez a mező jelenik meg (legfeljebb 50 karakter hosszú lehet). |
Hosszú név |
A cikk neve, amennyiben a név mező túl rövid (legfeljebb 200 karakter hosszú lehet). Amennyiben előbb a Név mezőt tölti ki, úgy a Hosszú név mező automatikusan kitöltődik a Név mező tartalmával. |
Cikkcsoport |
A cikkek csoportosítására szolgáló mező. A csoportosításon túl bizonyos alapértelmezett adatokat (pl.: ÁFA kulcs, VTSZ) lehet hozzárendelni, amelyek a cikkcsoport kiválasztásakor automatikusan kitöltődnek a cikk adatlapján, ezek azonban felülbírálhatók. |
Gyártmány vagy feldolgozható cikk |
Beállítása esetén: Az adott cikkből Gyártmány típusú cikk lesz, vagyis olyan cikk, amely más cikkekből (alapanyagokból) legyártható a Gyártás modul segítségével. A receptúra a Gyártmány adatok lapon állítható össze, mely csak akkor látható, ha ez az opció be van pipálva. Fontos! Ha bepipálta a jelölőnégyzetet és a Készletkezelés módjának Készlet kezelés nélkül opciót állít be, akkor a Gyártmány opció automatikusan inaktívvá válik. Nem lehet egy cikk Gyártmány típusú és Készlet kezelés nélküli. |
Webáruházban szereplő cikk |
Beállítása esetén: A cikk szerepelni fog a webáruházban. A rendszer a webáruház adatok frissítésekor csak ezen cikkek vonatkozásában végzi el a frissítést. |
Veszélyes anyag |
Beállítása esetén: A cikk veszélyes anyagnak minősül. A veszélyes anyagok mozgásai listával lekérdezhetők. |
Készlet kezelési módja |
Hatféle opció választható:
Fontos! „Készlet kezelés nélkül” opció választása esetén automatikusan letiltódnak az alábbiak: Gyártmány, Garanciális, Gyűjtő csomagolás, Kiszerelés, Minimum és Maximum készlet, Negatív készlet eng.. „SN kód” és „LOT kód” opció választása esetén automatikusan letiltódik a Negatív készlet eng. Ha a cikk szerepel egy bizonylaton tételként, vagy van belőle készleten, akkor a készlet kezelés módja nem módosítható! Készlet kezelés nélküli cikk rögzítésekor a rendszer paramétertől függően figyelmeztet és jóváhagyást kér! |
Sortiment |
FIFO + Sortiment készletkezelést választva kötelező megadni. A sortiment törzsből választható ki a sortiment. A sortiment elem értékesítéskor vagy beszerzéskor a tétel rögzítésénél választandó ki. |
Garanciális |
Beállítása esetén: A termék Garanciális termék lesz, a következő mezőkben megadott idő paraméterek alapján eladáskor a rendszer automatikusan garancialevelet készít. Fontos! Beállítása esetén a Jótállási jegy opció engedélyezetté válik, továbbá a Vállalt garancia idő: X hónap + szerviz idő: Y hónap, illetve a Kapott idő: X hónap + szerviz idő: Y hónap mezők engedélyezetté és kötelezően kitöltendő elemekké válnak. |
Vállalt garancia idő X hónap + szerviz idő: Y hónap
|
Vállalt garancia és szerviz idő hónapokban. Amennyiben garanciális a termék, de a vállalt garancia idő 0 hónap, úgy az automatikusan készülő garancialevélen a „3 nap csere garancia” felirat szerepel. Fontos! Engedélyezéséhez a Garanciális opció kipipálása szükséges! |
Kapott garancia idő X hónap + szerviz idő: Y hónap
|
Kapott garancia és szerviz idő hónapokban. Fontos! Engedélyezéséhez a Garanciális opció kipipálása szükséges! |
Jótállási jegy |
Beállítása esetén: Az automatikusan készülő garancialevélen a „jótállási jegy kiadva” felirat szerepel. Fontos! Engedélyezéséhez a Garanciális opció kipipálása szükséges! |
EAN kód |
A cikk európai gyártmánykódja. Bizonylattétel rögzítéskor vonalkódolvasó segítségével lehetőség van a cikk EAN kód alapján történő kiválasztására is. További EAN kódok rögzíthetők a cikkhez a További EAN kódok fülön, amelyek között a rendszer szintén keres. Fontos! |
Me. |
Mennyiségi egység (mértékegység). |
Áfa kulcs |
Általános forgalmi adó kulcs. (Alapértelmezett ÁFA kulcsként OSS típusú ÁFA kulcs nem választható. Ilyen típusú ÁFA kulcs választása esetén a rendszer figyelmeztetést jelenít meg.) |
VTSZ |
Vámtarifaszám szótár |
TESZOR |
Termékek és Szolgáltatások Osztályozási Rendszere |
Belső kód |
Belső kód. |
Márka |
A cikk márkája. A mező kézzel kitöltve is megadható, illetve a már a rendszerben más cikkeknél rögzített márkákból is kiválasztható. |
Méret |
A cikk hosszúság x szélesség x magasság méret adatai. Amennyiben a rendszer árképzési módja 3-as típusú, úgy ez a mező is szerepet kap az árképzésben. *váltószám számításban szerepe van, lásd Váltószámok számítása |
Gyűjtő-csomagolás
|
A mennyiségi egység gyűjtőcsomagolásra (doboz), raklapra (doboz/raklap) és autóra (raklap/autó) jutó szorzói. Amennyiben adott cikk esetében van gyűjtőcsomagolás megadva, úgy a rendszer szállítói rendelés bizonylat készítésekor figyelmeztet, ha a megadott mennyiség nem felel meg a gyűjtőcsomagolásnak. |
Kiszerelés |
Kiszerelés. |
Fő szállító |
Alapértelmezett szállító, a szállítók fülön megadott és alapértelmezettnek jelölt szállítót bekészíti fő szállítónak a rendszer, és a többi megadott szállító közül opcionálisan is kiválasztható. Ha a Szállítók lapon az alapértelmezett szállító módosul, akkor a Fő szállító mező is módosul. |
Határidő |
Szállítási határidő napokban a fő szállító esetében. |
Szállítói termékkód (rendelési szám) |
A fő szállítónál alkalmazott szállítói termékkód (rendelési szám). |
Anyag |
A cikk anyaga. |
Anyag méret |
A cikk anyag mérete. |
Min. eladható menny. |
A cikkből minimum értékesíthető mennyiség. Amennyiben bizonylatkészítéskor a megadott mennyiség nem éri el a minimumként beállított értékesíthető mennyiséget, úgy a rendszer nem engedi a bizonylat tétel rögzítését. Amennyiben a mezőben 0 szerepel, vagy nincs kitöltve, úgy a figyelés nem aktív. |
Negatív készlet eng. |
Beállítása esetén: Negatív készlet kezelése engedélyezett adott cikk esetében. Használata csak nem egyedi SN kódos termékek esetében engedélyezett, illetve a készlet csak szállítólevél, blokk, számla, EU számla bizonylatok esetében fordulhat negatívba. Beállítása csak a megfelelő jogosultsággal rendelkező felhasználók számára engedélyezett! |
NAV adatszolgáltatás típusa |
A NAV adatszolgáltatáshoz kötelezően megadandó adat. A rendszer néhány esetben automatikusan beállítja típusokat, melyek nem módosíthatók. - FIFO, SN kd, LOT kód, FIFO + Sortiment és Csoportos termék készletkezelési mód esetén PRODUCT |
Gyártói cikkszám |
A termék/anyag gyártó cikkszáma, a későbbi megrendelések megkönnyítése érdekében ajánlott kitölteni. |
Gyártó |
A termék/anyag gyártója. |
Szín |
A cikk színe. |
Megjegyzés |
Megjegyzés (legfeljebb 200 karakter hosszú lehet). |
Link |
Weboldal hiperhivatkozás (pl. a termék gyártó weboldala). |
Rendelési szorzó |
Gyárthatóság ellenőrzés funkció használatakor a rendelési mennyiség javaslat generálásához használt szorzó szám. (Bővebben a Gyárthatóság ellenőrzés c. fejezetben.) |
Alapértelmezett selejt arány |
Gyárthatóság ellenőrzés funkció használatakor a szükséges mennyiség generálásához használt szorzó szám. (Bővebben a Gyárthatóság ellenőrzés c. fejezetben.) |
Tárolási hely |
Tárolási hely. |
Engedélyezett |
Beállítása esetén: A cikk használható lesz. Amennyiben nincs bepipálva, úgy a cikk nem használható bizonylatok készítéséhez, de nem is törölt. Használata javasolt átmeneti időszakok esetében, amikor a cikk használata valamely okból kifolyólag nem engedélyezett. |
Közvetített szolgáltatást tartalmaz |
A kapcsolóval beállítható, hogy a cikk közvetített szolgáltatást tartalmaz-e alapértelmezetten. Az itt beállított érték automatikusa átkerül a bizonylatkészítés cikkválasztó ablakába, de még ott is van lehetőség módosítani. |
Árlistán szerepel
|
Beállítása esetén: A cikk szerepel a Lekérdezések, listák � Árlista menüpontban készíthető árlistán. |
Akciós árlistán szerepel |
Beállítása esetén: A cikk szerepel a Lekérdezések, listák � Árlista menüpontban készíthető akciós árlistán. |
Árlista kód |
Ez a szám mutatja, hogy a cikk melyik kód szerint szerepel a Lekérdezések, listák � Árlista menüpontban készíthető Kód szerinti árlistán. |
Nettó tömeg |
Ebben a mezőben a cikk nettó tömegét adhatja meg. A kimenő szállítólevél esetében a nyomtatott bizonylaton megjeleníthető a tömeg tételenként és összesítve is. Ezt a Törzsadatok->Paraméterek ->Bizonylatok->Szállítólevél fülön tudja beállítani. |
Fajsúly |
A cikk fajsúly adata. A mező kiszámítható automatikusan is, ha a mennyiségi egység db és a méret adatok meg vannak adva. |
KN kód |
A cikkhez hozzárendelhetünk kombinált nómenklatúrát. Ez a mező tartalmazza a kombinált nómenklatúra kódját. |
Váltószámok generálása, automatikus számítása
Amennyiben a cikk mennyiségi egysége db, és megadta a méret adatokat, úgy a rendszer a cikk mentésekor rákérdez, hogy kiszámolja-e a db-m3 váltószámot.
Ha a fajsúly adat is rendelkezésre áll, akkor a db-kg váltószámot számítja ki a rendszer.
Új cikk létrehozása - Nyelvi adatok fül
Itt adhatja meg a cikk nevét és hosszú nevét különböző nyelveken.

Új cikk létrehozása - Árak fül
Ezen a felületen adhatja meg az adott cikkhez tartozó árakat és az esetlegesen kapcsolódó időszakos kedvezményeket. Mind árakat, mind kedvezményeket megadhat minden telephelyre vonatkozóan, illetve telephelyenként is. Ennek a funkciónak a javasolt használata: rögzítse az összes telephelyre vonatkozó árakat, ezeket használja a program minden olyan telephely esetén, ahol nincsenek külön árak rögzítve. Ahol ettől el kíván térni, ott rögzítsen az adott telephelyre vonatkozó árakat!

Az
(Új) gombok segítségével kezdheti meg új telephely specifikus árak vagy időszakos kedvezmény rögzítését. A
(Módosít) gombok segítségével a kijelölt elem adatlapját szerkesztheti. A
(Töröl) gombok segítségével a kijelölt elemet törölheti. Törlés előtt a program egy új ablakban megerősítést kér.
Fontos! Az árak lap csak a megfelelő jogosultsággal rendelkező felhasználók számára látható!
Telephely specifikus árak létrehozása
Elérése: Törzsadatok -> Cikk törzs ->
(Új) gomb Új cikk létrehozása -> Árak fül ->
Új ár
Itt adhatja meg az adott telephelyhez rögzítendő árakat.Telephely specifikus árat csak akkor tud hozzáadni, ha előtte rögzítette a Minden telephely-re érvényes árakat.

Mező név |
Tartalom |
Telephely: |
A telephely kiválasztása, melyre a rögzített adatok vonatkoznak. Ha szeretné, hogy az ár minden telephelyre érvényes legyen, pipálja be a jelölőnégyzetet: |
Ár 1 – 10 |
Nettó és bruttó eladási árak. Fontos! Az árak elnevezése és megjelenítése a beállítások függvényében változhatnak. (Bővebben a Törzsadatok - Paraméterek – Cikktörzs beállításai c. fejezetben.). |
Árak: |
Itt állíthatók be az egyes árkategóriákhoz tartozó nettó és bruttó árak és azok pénznemei. Minden nettó-bruttó páros az előtte levő árkategóriához tartozik. A vevő törzsben ügyfelenként beállítható, hogy adott ügyfél mely áron kapja a cikkeket. Minden ár pénzneme külön-külön beállítható. A nettó-bruttó jelölő alapértelmezett állása paraméterben beállítható, amely bármikor kézzel megváltoztatható. Példa. Normál forint eladási ár: Nettó 300; Bruttó 381; Ft Normál Euro eladási ár: Nettó 1; Bruttó 1,27; EUR Webshopos eladási ára: Nettó 290; Bruttó 368; Ft |
Váltó mennyiség: Váltó mennyiség: |
Itt adható meg a mennyiségi árak két határszáma. Fontos! E két mező láthatóságához és eléréséhez a Cikk törzs paramétereiben úgy kell beállítani a használható árak számát, hogy az legalább 4 legyen! Ellenkező esetben a Mennyiség feliratai és beviteli mezői nem jelennek meg. Amennyiben értékesítéskor a cikkből legalább annyit vásárolnak egyszerre, mint a felső mezőbe írt szám, úgy megfelelő árképzési kategória kiválasztása esetén a cikk nem az első, hanem beállítástól függően a második vagy harmadik árkategória árán kerül értékesítésre. Amennyiben értékesítéskor a cikkből legalább annyit vásárolnak egyszerre, mint az alsó mezőbe írt szám, úgy megfelelő árképzési kategória kiválasztása esetén a cikk nem a második, hanem a harmadik árkategória árán kerül értékesítésre. Fontos! Ha bármelyik mennyiségi számnak 0 van beállítva, akkor az 1-es árkategória szerinti ár lesz érvényes, függetlenül az egyszerre vásárolt mennyiségtől. A vevőnként és telephelyenként beállítható mennyiségi árkategóriák a következők lehetnek: (A könnyebb olvashatóság kedvéért „A mennyiségnek” rövidítjük a felső Mennyiség mezőbe beírt értéket, míg „B mennyiségnek” rövidítjük az alsó Mennyiség mezőbe beírt értéket):
|
|
Az ikonra kattintva lekérdezheti, hogy mely időszakokban mennyi volt a cikk eladási és beszerzési ára az adott árképzési kategóriában. |
Készlet utolsó beszer. ár |
Utolsó nettó beszerzési ár a cég bármely telephelyén, illetve a telephelyen, ahova a felhasználó éppen be van jelentkezve. Fontos! A beszerzési árak csak a megfelelő jogosultsággal rendelkező felhasználók számára láthatók! Fontos! Az itt szereplő ár a cikket esetlegesen érintő beszerzési egységár-módosítás utáni ár. (Bővebben a funkcióról a Beszerzési számlán rögzített beszerzési egységárár módosítása c. fejezetben.) |
N° beszer. átlagár |
A cikk készletének nettó beszerzési átlagára valamennyi telephelyen, illetve az adott telephelyen. Fontos! A beszerzési árak csak a megfelelő jogosultsággal rendelkező felhasználók számára láthatók! Fontos! Az itt szereplő ár a cikket esetlegesen érintő beszerzési egységár-módosítás utáni ár. (Bővebben a funkcióról a Beszerzési számlán rögzített beszerzési egységár módosítása c. fejezetben.) |
N° beszer. átlagár (FIFO) |
A cikk készletének nettó beszerzési átlagára valamennyi telephelyen, illetve az adott telephelyen FIFO szerint. Fontos! A beszerzési árak csak a megfelelő jogosultsággal rendelkező felhasználók számára láthatók! Fontos! Az itt szereplő ár a cikket esetlegesen érintő beszerzési egységár-módosítás utáni ár. (Bővebben a funkcióról a Beszerzési számlán rögzített beszerzési egységár módosítása c. fejezetben.) |
N° beszer. átlagár (FIFO, súlyozott) |
A cikk készletének súlyozott nettó beszerzési átlagára valamennyi telephelyen, illetve az adott telephelyen FIFO szerint. Fontos! A beszerzési árak csak a megfelelő jogosultsággal rendelkező felhasználók számára láthatók! Fontos! Az itt szereplő ár a cikket esetlegesen érintő beszerzési egységár-módosítás utáni ár. (Bővebben a funkcióról a Beszerzési számlán rögzített beszerzési egységár módosítása c. fejezetben.) |
Eladási árak számítása a cikkcsoport törzs haszonkulcsa alapján
N° alapár:
|
A Nettó alapár: Ezután nyomja meg az Fontos! Az Árak számítása gombbal kiszámított értékek a cikk cikkcsoportjában rögzített haszonkulcsok alapján minden Árat felülírnak! Az ott beállított esetlegesen különböző haszonkulcsok használatával lehetséges különböző eladási árak automatikus generálása (pl. webáruház esetén kisebb haszonkulcs alkalmazása, mint kihelyezett üzlet esetén). Amennyiben szeretné kerekíteni az eladási árat, úgy jelölje ki, hogy a nettó ( Példa. Egy cikk nettó legutóbbi beszerzési ára 1.000 forint, és Ön nettó alapárnak az 1.000 forintot szeretné megadni. A cikkcsoportjában rögzített haszonkulcs legyen 11,8%. Ekkor a nettó eladási ára 1.118 Ft, bruttó eladási ára 1.419,86 Ft lesz. Példa. Egy cikk legutóbbi nettó beszerzési ára 1.000 forint volt, és Ön nettó alapárnak 1.400 forintot ad meg. A cikkcsoportjában rögzített haszonkulcs legyen 11,8%. Ekkor a nettó eladási ára 1.565,20 Ft, bruttó eladási ára 1.987,80 Ft lesz kerekítések nélkül. Ha a nettó eladási árat szeretné 10-esekre kerekíteni, akkor válassza a Kerekítés 10-re és a Nettó árat képez rádiógombokat. Ekkor a nettó eladási ár 1.570,00 Ft lesz. Ha a bruttó eladási árat szeretné 100-asokra kerekíteni, akkor válassza a Kerekítés 100-ra és a Bruttó árat képez rádiógombokat. Ekkor a bruttó eladási ár 2.000,00 Ft lesz. Ha a bruttó eladási árat szeretné 100-asokra kerekíteni, akkor válassza a Kerekítés 100-ra és a Bruttó árat képez rádiógombokat. A rendszer beállítástól függően figyeli az árak megállapításakor az árrést is. Ha az a limit alá süllyedne, akkor figyelmeztetést jelenít meg a rendszer. |
Fontos! A rendszer beállítástól függően figyeli az árak megállapításakor az árrést is. Ha az a limit alá süllyedne, akkor figyelmeztetést jelenít meg a rendszer, amit Ön figyelembe vehet, és módosíthatja az árat az ajánlott árrésnek megfelelően, vagy figyelmen kívül is hagyhat.
Időszakos kedvezmények létrehozása
Elérése: Törzsadatok -> Cikk törzs ->
(Új) gomb Új cikk létrehozása -> Árak fül ->
Új időszaki kedvezmény
Itt adhat meg a kiválasztott cikkre vonatkozó időszaki kedvezményt. A megadott időszakban a bizonylaton szereplő árucikkek esetén a kiválasztott ár típus használatakor a megadott kedvezménnyel számol a program a bizonylatok készítésekor.

Mező név |
Tartalom |
Telephely: |
A telephely kiválasztása, melyre a rögzített kedvezmény vonatkozik. |
Érvényes: |
Az időszak, amire a kedvezmény vonatkozik. |
Ár típus: |
Az ár típus, melyre a kedvezmény vonatkozik. |
|
Itt választhatja ki, hogy a kiválasztott ártípust felülírja egy adott árral vagy százalékos engedményt ad. A kiválasztott mező kötelezően kitöltendő! |
Új cikk létrehozása - Képek fül
Ezen a fülön adhat a cikkhez képe(ke)t. Egy cikkhez több kép is tartozhat.
Fontos! Cikkhez tartozó képnek kizárólag .jpg, .jpeg és .bmp kiterjesztésű képfájlokat lehet felhasználni.

A
gombbal tud a kép nézetek között váltani.
Az
gombbal tud újabb képeket hozzáadni a cikkhez, valamint a
gombbal a kijelölt képet tudja eltávolítani.
Az
gombbal a kijelölt képet be tudja állítani alapértelmezett képnek. (Ez fog a cikk listában Bélyegképként megjelenni.)
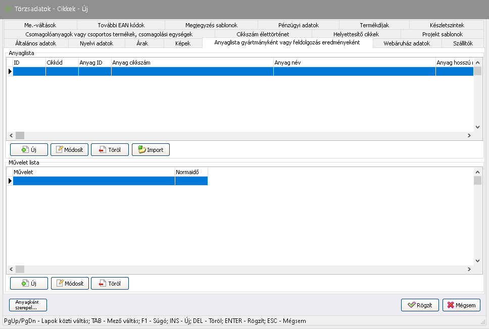
Új cikk létrehozása - Anyaglista gyártmányként vagy feldolgozás eredményeként fül
Fontos! Ennek a fülnek a láthatóságáért az adott cikknek Gyártmány típusúnak kell lennie! Amennyiben nem Gyártmány típusú, úgy ez a fül automatikusan eltűnik!

Ezen a fülön az adott cikk gyártásra vonatkozó adatai találhatók meg. A felső részben a gyártáshoz szükséges anyagok tételenkénti felsorolása, alul pedig a hozzájuk tartozó műveletek találhatók normaidővel feltüntetve.
Új anyaglista létrehozásához nyomja meg az
(Új) gombot, majd az alábbi adatokat kell megadnia:

Cikk
: Alapanyag neve
Mennyiség
: Szükséges mennyiség 1 egységnyi gyártmány legyártásához.
Átváltott mennyiség
: ha más mennyiségi egyságet kíván használni, itt megadhatja.
Selejtarány
: Az alapanyag gyártáskor keletkező várható selejt aránya. A gyártás során felhasználandó végleges mennyiség a mennyiség és a selejt arány együtteséből számítódik ki.
Automata korrekció
/
: Beállítása esetén: Amennyiben az alapanyag adataiban az alapértelmezett selejtarány megváltozik, a Törzsadatok � Számítások � Gyártmány anyag selejtarány korrekció menüpontjában elérhető korrekciónál a program automatikusan kiválasztja az adott gyártmányt is korrekcióra.
Amennyiben nincs bepipálva az opció, úgy a Törzsadatok � Számítások � Gyártmány anyag selejtarány korrekció menüpontjában az anyagot kiválasztva a program felajánlja a gyártmány selejtarány-korrekciójának lehetőségét, de nem jelöli be automatikusan korrekcióra, ezt kézzel kell megtenni.
Szétszerelés utáni érték alapértelmezése százalékban
: Adja meg a gyártmány szétszerelés utáni alapértelemezett értékét százalékban kifejezve. Az oszlopban (összesen) maximum 100% lehet az érték. E felett nem lehet rögzíteni gyártmányt, alatta figyelmeztetés jön elő.
Megjegyzés
: Itt adható meg az anyaggal kapcsolatos megjegyzés, mely a gyártás során információtartalommal bírhat.
Példa. Összekeverni XY hozzávalóval.
Előzőleg csomómentesre keverni!
Előzőleg kiolvasztani!
Rögzítéshez nyomja meg a
(Rögzít) gombot.
Amennyiben szeretne egy gyártmányhoz további anyagot felvenni, ismételje meg a fenti lépéseket!
Új Művelet lista hozzáadása esetén az
(Új) gomb megnyomása után adja meg az alábbi adatokat:
- Válassza ki a Művelet:
mezőben a szükséges műveletet.
Új műveletet tud létrehozni a Szótár (Gyártás művelet típusok) nevű ablakban az alsó gombsoron az Új gomb megnyomásával. Ekkor csak a Művelet nevét kell megadnia és a Rögzít gombbal elmenteni. A Szótár ablak a Művelet választó
ikon megnyomása után látható.
- A Normaidő:
mezőbe opcionálisan írja be, összesen hány munkaóra szükséges az adott műveletből 1 egységnyi gyártmány legyártásához! Amennyiben egy műveletet többször is el kell végezni egy adott gyártás során, úgy: - ha meg kell tudni különböztetni a hasonló műveleteket, akkor érdemes több műveletet is felvenni sorszámozott nevekkel
Példa. Sütés nevű művelet helyett: 1. sütés vagy sütés 170C, 2. sütés vagy sütés 220C
Hevítés nevű művelet helyett: 1. hevítés vagy hevítés 400C, 2. hevítés vagy hevítés 480C, 3. hevítés vagy hevítés 550C
- ha nem kell tudni megkülönböztetni a hasonló műveleteket, akkor érdemes egy gyűjtőműveletet használni, és az azonos műveletek idejét summázva megadni normaidőnek
Példa. 1. hevítés: 0,25 óra + 2. hevítés: 0,5 óra + 3. hevítés: 0,25 óra helyett hevítés: 1 óra
- Az Adat 1:
mező opcionálisan kitölthető általános célú mező. - Az Adat 2:
mező opcionálisan kitölthető általános célú mező.
Új cikk létrehozása - Webáruház adatok fül
A cikk webáruházzal kapcsolatos adatait adhatja itt meg.

Új cikk létrehozása - Szállítók fül

Meglévő szállító rögzítése adott cikkhez:
- Kattintson az
(Új) gombra. Egy felugró ablakban a program visszaadja a korábban már rögzített szállítók listáját. - A listából a Törzsadatokról általában – Gyorskereső sáv c. fejezetben megismert keresési módokkal megkeresheti a cikkhez rögzítendő szállítót.
- Válassza ki a megfelelő szállítót, majd kattintson az
(OK) gombra! Ekkor egy új ablakban megjelennek a cikk szállítóhoz tartozó adatai. Ha mégsem szeretne új szállítót rögzíteni a cikkhez, kattintson a
(Mégsem) gombra! - Ha belelöli a Főszállítónak kijelöl opciót, akkor a cikk adatlap Általános adatok fülön lévő Fő szállító mező értéke az itt megjelölt szállító lesz. Amennyiben további szállítókat ad a cikkhez, és valamelyik másik szállítónál jelöli be a kapcsolót, úgy a Fő szállító mező értéke felülíródik. A Fő szállítók lenyíló listában az itt rögzített szállítók közül tetszőlegeset választhat. A cikkhez az első szállító rögzítése esetén azt automatikusan fő szállítónak állítja be a rendszer.
- A felugró ablakban a N° árlistás ár:
mezőbe opcionálisan írja be az adott szállító cikkhez tartozó nettó árlistás árát! - A Szállítói termékkód (rendelési szám):
mezőbe opcionálisan írja be a szállítói termékkódot, vagyis azt a kódot, amely alapján a szállító árlistájában megtalálja a cikket. - Adja meg a cikk státuszát, mely az alábbiak közül választható: elérhető, ideiglenesen nem elérhető, megszűnt. A státusz csak az adott szállító vonatkozásában ad tájékoztatást a cikkről. Ha a cikkhez tartozik több szállító, előfordulhat olyan, hogy egy szállítónál megszűnt a termék, míg egy másik szállítő esetében elérhető. Az itt beállított státuszok szerepe a Szállítási határidők megadása funkcióban jelentkezik. Erről bővebben a Beszerzés - Szállítási határidők megadása c. fejezetben olvashat.
- Ha szeretné a szállítót az opcionálisan megadott adatokkal együtt rögzíteni az adott cikkhez, kattintson a
(Rögzít) gombra! Ha mégsem szeretné rögzíteni, kattintson a
(Mégsem) gombra!
Egy adott cikkhez több szállító is hozzárendelhető, mindegyik esetben megadható a szállító nettó árlistás ára (az ehhez tartozó pénznem választható), valamint a termék szállítói termékkódja (rendelési száma). Amennyiben az árlistás ár nem nulla, szállítói rendelés, bejövő szállítólevél és bejövő számla bizonylatok rögzítésekor a rendszer ellenőrzi a megadott árat. Amennyiben ehhez az árhoz képest eltérést tapasztal, úgy figyelmezteti erre a felhasználót, lehetőséget adva az ár javítására, amennyiben az szükséges. Fontos még megjegyezni, hogy a program a keresztárfolyamokat nem kezeli.
Ha egy szállító az adott terméket pl. Euro-ban szállítja, és a beszerzési bizonylatot Forintban kívánja rögzíteni, a rendszer automatikusan átváltja az Euro-t az adott árfolyamon.
Új cikk létrehozása - Me. -váltások fül
Ezen a fülön van lehetősége megadni alternatív mennyiségi egységet, melyet a rendszer átváltásra tud használni.

Példa. Ha Ön a szöget kg-ban veszi, de darabáron értékesíti, akkor itt megadhatja, hogy egy kg szög hány darab, mely mennyiségi egységet a rendszer átváltásra tud használni a program különböző részein, pl bizonylat kiállításakor.
Új cikk létrehozása - További EAN kódok fül

Az EAN kód a cikk európai gyártmánykódja. Az Általános adatok fülön megadott EAN kódon túl lehetőség van további EAN kódok rögzítésére is. Bizonylat tétel rögzítéskor vonalkód olvasó segítségével lehetőség van a cikk EAN kód alapján történő kiválasztására is.
További EAN kódokat adhat hozzá a cikkhez. Ehhez:
- Az ablak alján található
mezőbe írja be, hogy milyen EAN kódot szeretne hozzáadni a cikkhez! - Kattintson a
(plusz) gombra!
Új cikk létrehozása - Vásárlói tájékoztató és megjegyzés sablonok fül

Ezen a fülön a cikkhez szabad szövegezésű, megjelenésében formázható vásárlói tájékoztató rögzíthető, amely nyomtatható a VIR � Címke nyomtatás menüpontban (Bővebben a Címke nyomtatás c. fejezetben). Rögzíthetők továbbá szintén formázható megjelenésű megjegyzés sablonok is. Bizonylat készítésekor a cikk vonatkozásában lehet e sablonok közül választani, hogy mi kerüljön a tétel Megjegyzés mezőjébe. Az alapértelmezettként megjelölt megjegyzés a cikk kiválasztásakor rögtön megjelenik a Megjegyzés mezőben.
Új vásárlói tájékoztató és/vagy megjegyzés sablon hozzáadásához hajtsa végre az alábbi lépéseket:
- Vásárlói tájékoztató hozzáadásához csak kezdjen el gépelni a
formázó ikonsor alatti szövegmezőbe. - Megjegyzés sablon létrehozásához válassza az
(Új) gombot. Ekkor egy új ablak jelenik meg. - A Név:
mezőben adja meg a sablon nevét. - Amennyiben szeretné, hogy ez a megjegyzés sablon legyen a cikkhez tartozó alapértelmezett sablon, pipálja be az
Alapértelmezett opciót. (Egy cikknek legfeljebb 1 alapértelmezett megjegyzés sablonja lehet. Amennyiben egy másik sablon már be van állítva alapértelmezettnek, úgy beállítás esetén a jelenlegi lesz az új alapértelmezett sablon.) - Az ablak nagy kék háttérszínű mezőjébe írja be a sablon szövegét! Szükség esetén a szöveget vagy egyes részeit a
formázási segédgombokkal megformázhatja, hogy könnyebben olvasható legyen. - A
(Rögzít) gombbal elmentheti a megjegyzés sablont.
Új cikk létrehozása - Pénzügyi adatok fül

Beszerzés főkönyvi száma: Itt választható ki a cikk beszerzésére vonatkozó főkönyvi száma.
Értékesítés főkönyvi száma: Itt választható ki a cikk eladására vonatkozó főkönyvi száma.
Munkaszám: Itt adható meg a cikkhez tartozó munkaszám. Ezt az értéket a rendszer továbbviszi pl bizonylatkészítéskor a bizonylat tételéhez, de ez az adat módosítható a bizonylatkészítéskor és azt követően is a karbantartó ablakban.
Új cikk létrehozása - Termékdíjak fül

Mező név |
Tartalom |
Termékdíj |
Ha rákattint a mezőben lévő |
Mennyiség(kg/egység) |
A termékdíjköteles termék mennyiségét adhatja meg ebben a mezőben „kg/egység”-re bontva, 6 tizedesjegy pontossággal. |
Saját felhasználás |
A jelölőnégyzet bepipálása esetén megadja, hogy a termékdíjköteles terméket saját célú felhasználásra szánja. |
Kedvezmény(%) |
A termékdíjtétel alóli %-os kedvezmény. |
Mentesség(%) |
A termékdíjtétel alóli %-os mentesség. |
Új cikk létrehozása – Készletszintek fül
Készletszintek/készletadatok kezelésére szolgál ez a funkció telephelyenként.

Mező név |
Tartalom |
Telephely |
Ha rákattint a mezőben lévő |
Minimum készlet |
Bejelölése estén adja meg a telephelyhez tartozó elvárt minimum készletet. |
Maximum készlet |
Bejelölése estén adja meg a telephelyhez tartozó elvárt maximum készletet. |
Optimális készlet |
Bejelölése estén adja meg a telephelyhez tartozó elvárt optimális készletet. |
Új cikk létrehozása - Csomagolóanyagok vagy csoportos termékek, csomagolási egységek fül
Itt rögzíthet a terméknek csomagolóanyagokat (ezek készletkezelési módja csak „Készletkezelés nélküli” vagy „FIFO”-s lehet), csoportos termék cikkeit valamint termék csomagolási egységeit.

Új csomagolóanyag vagy csoportos cikk felvétele:
1. Kattintson az
gombra, ekkor megjelenik az új csomagolás hozzáadása ablak.
2. A csomagolóanyag felirat sorában lévő
gombra kattintson és válassza ki a listából a kívánt csomagolóanyagot.
3. Válassza ki legördülő listából a mennyiség számítás módját. („Nem számított” esetén az egységnyi mennyiségnek megadott érték marad konstans.)
4. Adja meg a csomagolóanyag egységnyi mennyiségét és kattintson a rögzít gombra.
Csomagolási egységeket akkor tudunk rögzíteni, ha a Törzsadatok\Paraméterek\Törzsadatok\Cikk törzs\Több részletben csomagolt termékek paraméter aktív.
Új csomagolási egységet a következőképpen tudunk rögzíteni:
1. Kattintson a bal oldali
gombra, ekkor megjelenik az új csomagolási egység hozzáadása ablak.
2. Az EAN mezőbe írjuk be a csomagolási egység EAN kódját.
3. A Mennyiség mezőbe írjuk be a csomagolási egység mennyiségét.
4. Megjegyzés mezőbe rögzítsük a csomagolási egységhez tartozó megjegyzést.
Új cikk létrehozása - Cikkszám élettörténet fül
Ezen a fülön rögzítheti és követheti az egyes cikkekhez tartozó cikkszámok élettörténetét. A rendszer automatikusan tölti az élettörténetet rögzítéskor, ha a cikkszám módosult az "Általános adatok" fülön. A felhasználónak lehetősége van manuálisan is változtatni az élettörténeten az Új, Módosít és Töröl funkciók segítségével.

Új cikkszám megadásához válassza az
(Új) gombot, majd a adja meg az új cikkszámot valamint a hozzá tartozó dátumot. Egyszerre csak egy cikk hozzáadására van lehetőség.
A
(Módosít) gombra kattintva már meglévő cikkszámot tud módosítani.
Már meglévő cikkszámot törölhet a listáról a
(Töröl) gombbal.
A cikkszám élettörténet listáját kinyomtathatja a
(Nyomtat) gombbal.
A Cikk adatlapon a Cikkszám élettörténet fülön a beállított oszlopok megjelenítése elmenthető. Az Időpont és Cikkszám oszlopok sorrnedjének tetszőleges változtatására van lehetőség, mely a Jobb egér gomb/Nézet és oszlop szűrések mentése beállítással elmenthető.
Új cikk létrehozása - Helyettesítő cikkek fül
Ezen a fülön rögzítheti a cikkhez helyettesítő terméke(ke)t, melyek a cikk keresésekor megjelennek a találati listában.

Helyettesítő cikk hozzáadásához válassza az
(Új) gombot, majd a megjelenő cikk listából válassza ki a hozzáadni kívánt cikket. Egyszerre csak egy cikk hozzáadására van lehetőség.
Helyettesítő cikket törölhet a listáról a
(Töröl) gombbal.
A helyettesítő cikkek listáját kinyomtathatja a
(Nyomtat) gombbal.
Fontos! A helyettesítő cikk a cikk törzsben történő, cikkszám alapú kereséseknél jelenik meg a listában, amennyiben az ablak alsó részén található
/
Helyettesítők gyorsszűrő be van kapcsolva.
Amennyiben minden fülön kitöltötte a szükséges adatokat, a
(Rögzít) gombbal tudja a cikket menteni a rendszerben.
Új cikk létrehozása - Projekt sablonok fül
Itt van lehetőség a cikkhez projektsablon hozzárendelésére. A Projekt -> Projektsablonok menüpontban létrehozott sablonok közül választhat. Egy cikkhez tetszőleges számú projektsablon hozzáadható, és egy kijelölhető Alapértelmezett sablonnak.
A cikkhez rendelt projektsablonoknak a Vevői rendelés karbantartása és a Proforma bizonylatok karbantartása menüpontokban van jelentősége. Ezen karbantartó ablakokban lehetőség van projekt indítására a bizonylaton szereplő cikkhez, amennyiben az rendelkezik hozzárendelt projektsablonnal. Amennyiben egy cikkhez rögzít projektsablont, de nem jelöl meg egyet sem alapértelmezettként, úgy az automatikus projektindítás nem használható a karbantartó ablakokban. A projektindításról bővebben a Projekt indítása karbantartó ablakokból c. részben olvashat.

Az
(Új) gombbal a megjelenő Projketsablon - Lista ablakból válassza ki a hozzáadni kívánt projektsablont.
Amennyiben egy sablont törölni kíván a cikk adatlapjáról, úgy használja a
(Töröl) gombot.
Figyelem! Ha adott sablont/sablonokat a cikkhez, és azok megjelennek a listában, csak akkor rögzülnek a cikkhez, ha a Cikk adatlapját a Rögzít gombbal elmenti. Ha a cikk adatlapból a Mégsem gombbal lép ki, a projektsablonok nem lesznek a cikkhez rendelve.
Az elsőként hozzáadott projektsablont a rendszer automatikusan beállítja alapértelmezettnek. Egy már hozzáadott projektsablont az
(Alapértelmezett) gombbal tehet alapértelmezetté. A karbantartó ablakokból elérhető automatikus projektindítás az itt alapértelmezettként megjelölt projektsablont fogja használni a projekt generálásához. Bővebben a Projekt indítása karbantartó ablakokból c. részben.











